Managing Stock Lines and Products
The Shortcuts Enterprise Manager offers an efficient way to manage stock lines and products across various sites and regions.
Key Features
- Centralised Control: Configure products, services, payment options, and more across multiple locations.
- Regional Customization: Manage differences in stock, pricing, and availability by region.
- Intuitive Interface: Easily navigate and perform tasks with straightforward menus and options.
Adding a Line
- Navigate to the configuration menu and expand "Stock" > "Lines."
- Right-click the desired manufacturer and select "New Line."
- Enter the line name, mark it as active, and specify if it’s for retail or professional use.
- Save your changes.


Copying a Line to Another Region
- Click on Config Management
- Navigate to Stock > Lines.
- Double click on "Lines".
- Right click on the line you want to copy.
- Select "Copy".
- Right click on the region you want to copy this to.
- Select "Paste"


Deactivating a Line
- Click on Config Management
- Navigate to Stock > Lines.
- Double click on "Lines".
- Right click on the line you want to deactivate
- Remove the tick from "Active".
- Click Save

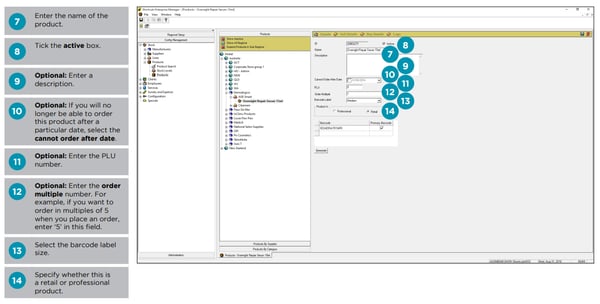
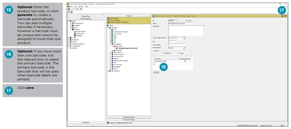
Adding a Product
- Click on Config Management.
- Navigate to Stock > Products.
- Expand the relevant manufacturer.
- Right click on the line you want to add the product to.
- Select "New Product".
- Fill out the Details about the product and click the "Active" checkbox.
- Toggle across to "Sell" and "Buy" details to enter this information.
- Save.





Copying or Cutting a Product from another Region
- Click on Config Management.
- Navigate to Stock > Products.
- Find the product you wish you copy or cut and right click to select "Cut Product" or "Copy Product"
- Right click on the Region you want to Cut or Copy the product to and select "Paste Product".


Deactivating a Product
- Click on Config Management.
- Navigate to Stock > Products.
- Right click on the product you want to deactivate and untick "Active".
- Save.
