Enterprise Manager Clients Overview
Streamline Client Management and Boost Engagement with Shortcuts Enterprise Manager
1. Adding an Age Group
Age groups help classify clients for targeted marketing, like "Set & Forget Marketing."
- Navigate to the configuration menu and expand "Clients."
- Select "Age Groups" and create a new group with a name, optional description, and settings:
- Mark as active or default.
- Identify if it's for children.
- Save changes and close the tab.

2. Adding an Occupation
Classify clients by their professional background for personalized marketing.
- Access the "Occupations" section under "Clients."
- Add a new occupation with a name and optional description.
- Enable settings to make it active or default.
- Save and exit.

3. Adding a Referral Method
Track how clients discover your business for better marketing analysis.
- Under "Clients," select "Referral Methods."
- Add new methods (e.g., "Search Engine") and descriptions.
- Choose default settings and save the configuration.


4. Client Search Tools
Locate client details efficiently with two search methods:
Detailed Search
- Enter specific criteria and submit.
- Export results in CSV format for external use.

Keyword Search
- Search across all fields using keywords or phrases.
- Use wildcards (*, ?) for broader searches.
- View and manage results directly.

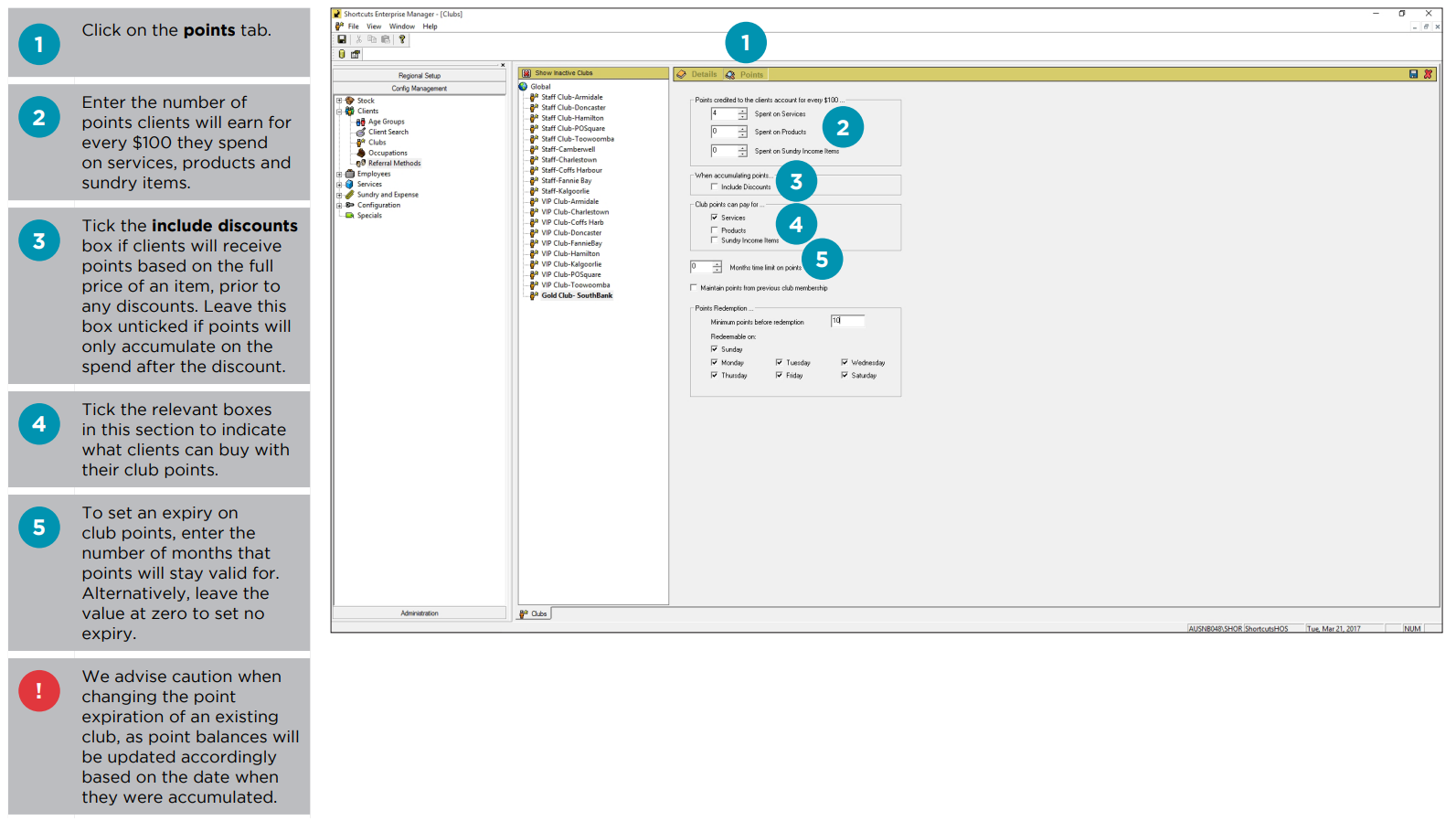
5. Adding and Managing Clubs
Clubs offer loyalty rewards for client retention and engagement.
Setup
- Create a club and configure:
- Point accrual for spending.
- Expiry settings for membership and points.
- Discounts or cost-price purchases for members.

Point Configuration
- Define earning rates and redemption rules.
- Enable point rollover when switching clubs.
- Specify redeemable days and minimum points for usage.


.